HTTP ベースのステップからの応答にアクセスできる場合は、応答を使用してアサーションを直接追加できます。
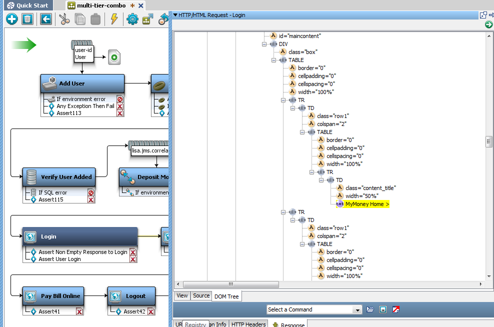
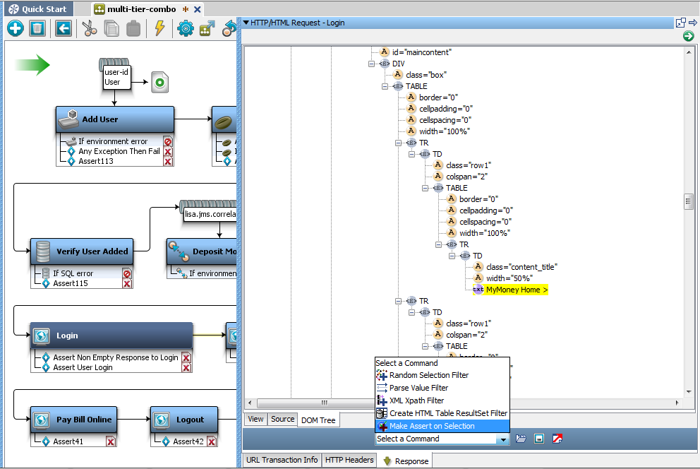
この HTTP/HTML 応答の例では、multi-tier-combo テスト ケースのログイン ステップを使用します。 この例のポイントは、応答に「MyMoney ホーム」というテキストが表示されるかどうかをテストすることです。
次の手順に従ってください:



![[アサート情報]ダイアログ ボックス](o2145162.png)
この例では、「MyMoney ホーム」というテキストが存在しない場合、アサーションが起動され、失敗ステップにリダイレクトされます。
生成されたアサーションは、ログイン ステップのアサーションとして表示されます。

1 つのフィルタと 1 つのアサーションの実行
あるいは、フィルタで「MyMoney ホーム」という値をキャプチャし、アサーションとしてそれを実行する場合は、その両方が可能である解析値フィルタを使用します。

解析値フィルタによって表示されるウィンドウには、[プロパティ キー]の値に適用されるフィルタ、[式]に起動されるアサーションが表示されます。
![フィルタ: プロパティ キーを入力するための[HTML/XML フィルタ情報]ダイアログ ボックス](o2144041.png)
結果として、1 つのフィルタおよび 1 つのアサーションがログイン ステップに追加され、モデル エディタに表示されます。
注: HTML 応答がステップ エディタに表示される場合は、同じアサーション機能を使用できます。
|
Copyright © 2014 CA Technologies.
All rights reserved.
|
|