

Catalyst › Operatori USM generici › Operatore Sottoscrizione a modifiche › Esempio
Esempio
È possibile utilizzare gli operatori Catalyst direttamente nei processi per generare contenuti generici. È possibile inoltre utilizzarli come operatori di base per operatori personalizzati per contenuti specifici al prodotto.
Questo esempio descrive come creare incidenti di Service desk da Avvisi in SCOM.
Per generare una soluzione semplice
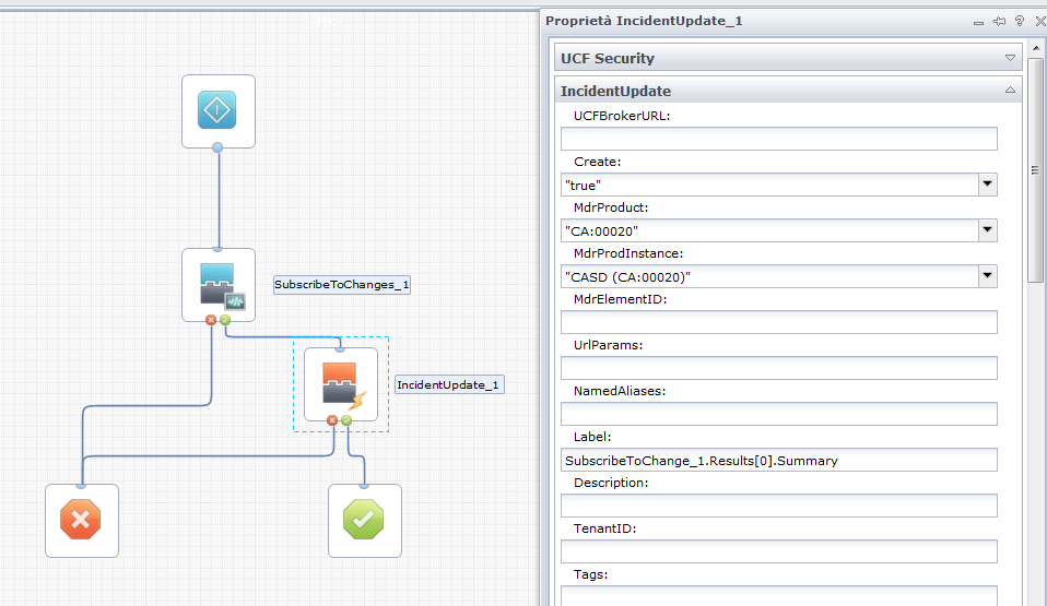
- Aggiungere l'operatore Sottoscrizione a modifiche a un processo.
- Selezionare SCOM Connector (Connettore SCOM) dagli elenchi MdrProduct/MdrProdInstance e Avviso dall'elenco Tipo entità.
- Aggiungere l'operatore IncidentUpdate al processo. Selezionare la casella di controllo Crea e Connettore CA Service Desk dall'elenco.

- Impostare i valori delle proprietà Incidente tramite le proprietà dell'oggetto Avviso in SCOM come espressioni di variabile.

Il contenuto è ora disponibile per l'uso.
Copyright © 2013 CA.
Tutti i diritti riservati.
 
|
|