CA Application Test は、以下の DevTest サーバ コンポーネントを使用します。
DevTest ポータルおよび DevTest ワークステーション はテストを作成およびモニタするために使用されますが、テスト ケースは DevTest サーバ 環境で実行されます。 コーディネータ サーバおよびシミュレータ サーバは DevTest ワークステーション に組み込まれています。
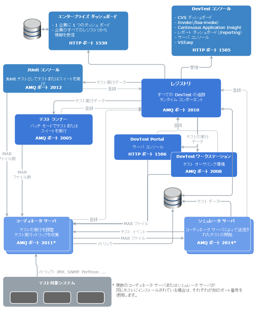
以下の図は、CA Application Test アーキテクチャを示しています。

テストはすべて、コーディネータ サーバのコーディネータの管理下でシミュレータ サーバによって生成された仮想ユーザ(シミュレータ)によって実行されます。
各シミュレータはテスト中のシステムに接続し、アクションを呼び出します。 仮想ユーザが並列モードで実行されていると、負荷テストが行われます。
DevTest ワークステーション の埋め込みインスタンスは、DevTest サーバ が実行されているのと同じコンピュータ上で実行されます。 また、スタンドアロン DevTest ワークステーション を設定して、大規模な分散環境内の個別のコンピュータ上で実行することができます。 テスト要件には、使用されるサーバ アーキテクチャが指定されています。 DevTest Solutions は、さまざまなハードウェア/オペレーティング システム上に各種コンポーネントを分散させることにより、大規模なテスト環境に合わせて拡張できます。
DevTest 製品には CA Application Test、CA Service Virtualization、および CA Continuous Application Insight が含まれます。それぞれがセントラル DevTest レジストリに接続されます。 CA Application Test ユーザは、組み込み DevTest ワークステーション と共に、オプションのコーディネータ サーバおよびシミュレータ サーバと、必要に応じて、リモートでインストールされたすべての DevTest ワークステーション を使用します。 すべての DevTest 製品のコンポーネントは、セントラル レジストリに接続されます。
以下の図は、CA Service Virtualization アーキテクチャを示しています。

以下の図は、CAI アーキテクチャを示しています。

以下の図は、エンタープライズ ダッシュボード アーキテクチャを示しています。

|
Copyright © 2014 CA Technologies.
All rights reserved.
|
|