CA Application Test uses the following DevTest Server components:
The DevTest Portal and DevTest Workstation are used to create and monitor the tests, but the test cases are run in the DevTest Server environment. A coordinator server and a simulator server are embedded in DevTest Workstation.
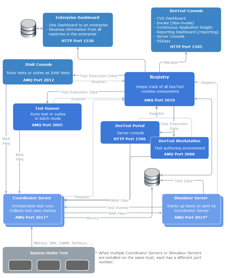
The following diagram shows the CA Application Test architecture.

All tests are run by the virtual users (or simulators) spawned by the simulator server under the supervision of a coordinator in the coordinator server.
Each simulator connects to and invokes actions on the system under test. A load test results when the virtual users are running in a parallel mode.
An embedded instance of the DevTest Workstation runs on the same computer that the DevTest Server is running on. You can also configure standalone DevTest Workstations to run on separate computers in a large distributed environment. Your testing requirements dictate the server architecture to be used. DevTest Solutions can be scaled for large testing environments by distributing the different components onto different hardware/operating systems.
DevTest products include CA Application Test, CA Service Virtualization, and CA Continuous Application Insight, each of which connects to a central DevTest registry. CA Application Test users use an embedded DevTest Workstation with its optional coordinator server and simulator servers and optionally and all remotely installed DevTest Workstations. Components of all DevTest products connect to a central registry.
The following diagram shows the CA Service Virtualization architecture.

The following diagram shows the CAI architecture.

The following diagram shows the Enterprise Dashboard architecture.

|
Copyright © 2014 CA Technologies.
All rights reserved.
|
|