

Using CA Service Virtualization › Using the Workstation and Console with CA Service Virtualization › Editing Service Images › Conversation Editor › Conversation Editor Tree View
Conversation Editor Tree View
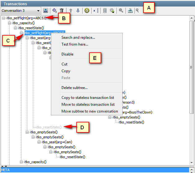
The tree view displays the same information as the graph view more compactly It displays nodes according to status, and has the following components:

- A: Toolbar. For more information, see the Conversation Editor Toolbar.
- B: A standard node.
- C: A selected node.
- D: A disabled node. This node and related child nodes (not displayed) are ignored during run time.
- E: The shortcut menu.
For more information about specific elements on this window, see:
Copyright © 2014 CA Technologies.
All rights reserved.
 
|
|