Die Ablaufplan-Objekte konfigurieren den Zeitpunkt der Ausführung von Prozess- oder Operatoraufgaben. Geben Sie gültige Tage im Ablaufplan oder nach Referenz zu vorher definierten Kalenderobjekten an. Ablaufplan-Objekte ermöglichen Ihnen das Gruppieren, Koordinieren und Planen der Ausführung von Aufgaben in Bezug auf Organisations- oder Architekturelemente eines Unternehmens. Zum Beispiel:
Ablaufplanobjekte geben Folgendes an:
Sie können einen Ablaufplan mit oder ohne Angabe eines Kalenders erstellen. Für Prozesse und andere Aufgaben, die jeden Tag oder an angegebenen Tagen ausgeführt werden, ist kein Kalenderobjekt erforderlich. So planen Sie Datumswerte mithilfe von Kalenderregeln:
In Kalendern sind Regeln definiert, die gültige Datumswerte für das Ausführen von Aufgaben sowie geschlossene Tage angeben, an denen die Aufgaben nicht ausgeführt werden können. Ablaufplan-Objekte verknüpfen betriebsbezogene Aufgaben mit einem Kalender und geben die Zeiten an, zu denen die Aufgaben an den gültigen Tagen ausgeführt werden, die durch die Kalenderregeln definiert sind.

|
Element: |
Beschreibung: |
|---|---|
|
|
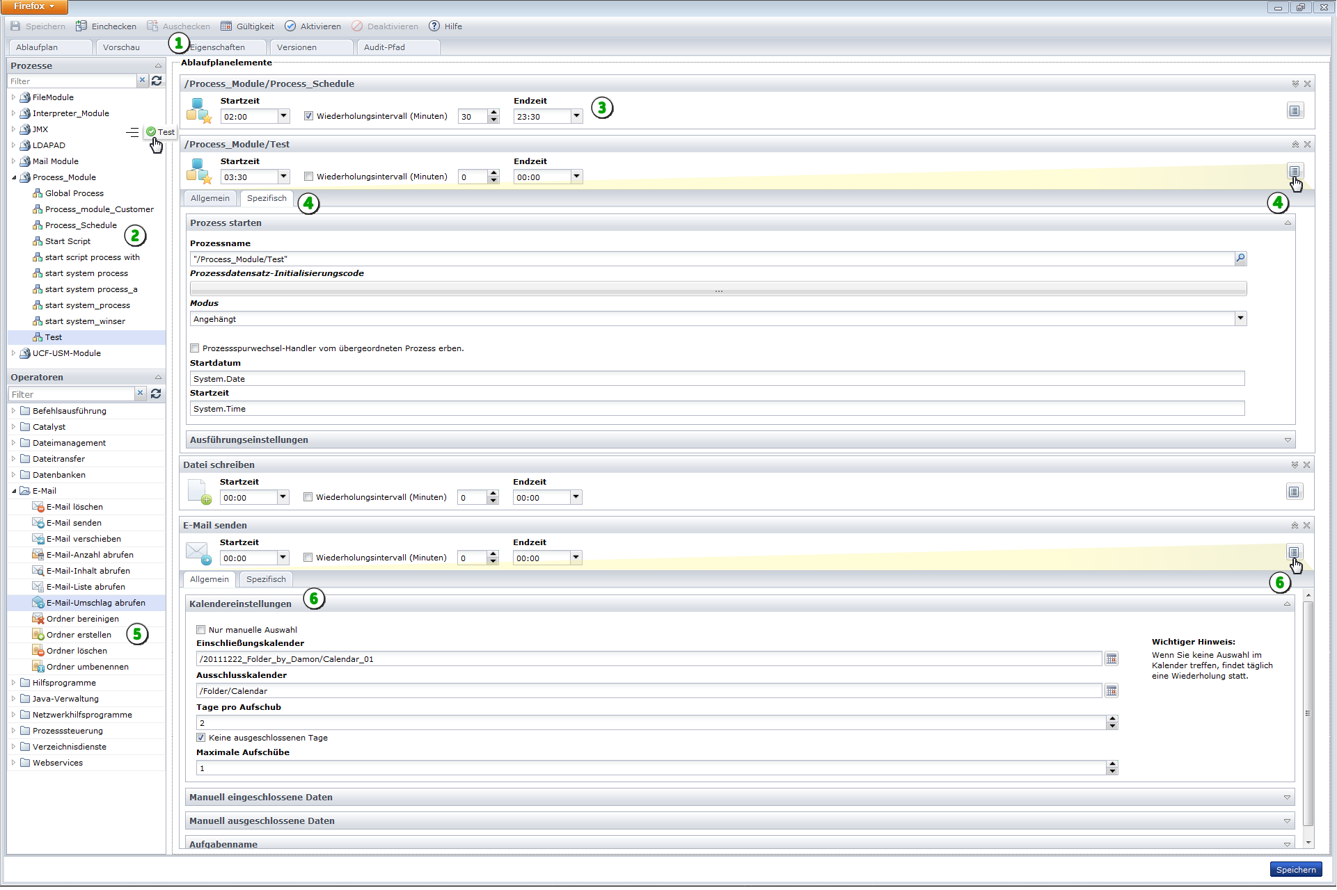
Ablaufplan-Editor: Wenn Sie einen Ablaufplan aus dem Bibliotheksbrowser öffnen, wird das Dialogfeld "Ablaufplan" angezeigt. Verwenden Sie die Symbolleiste, um den Ablaufplan zu aktivieren, die Gültigkeit festzulegen, einzuchecken oder zu speichern. Klicken Sie auf eine der Registerkarten. |
|
|
Bereich "Prozesse": Wählen Sie die Prozesse aus, die Sie einschließen möchten, und ziehen Sie sie in die Liste "Ablaufplanelemente". |
|
|
Geplanter Prozess: Legen Sie die Dauer und Häufigkeit für die Ausführung des Prozesses innerhalb eines einzelnen Tages von 12:00 Uhr bis 23:45 Uhr fest. |
|
|
Prozesseigenschaften: Klicken Sie auf "Eigenschaften", um Prozesseigenschaften auf den Registerkarten "Allgemein" und "Spezifisch" anzuzeigen. |
|
|
Bereich "Operatoren": Wählen Sie die Operatoren aus, die Sie einschließen möchten, und ziehen Sie sie in die Liste "Ablaufplanelemente". |
|
|
Operatoreigenschaften: Klicken Sie auf "Eigenschaften", um Operatoreigenschaften auf den Registerkarten "Allgemein" und "Spezifisch" anzuzeigen. |
|
Copyright © 2013 CA.
Alle Rechte vorbehalten.
|
|