

Exemplo de Ambiente do CA IdentityMinder › Como configurar a amostra da NeteAuto sem suporte à organização › Descrição da amostra do ambiente do CA IdentityMinder
Descrição da amostra do ambiente do CA IdentityMinder
Para bancos de dados Microsoft SQL Server e Oracle, o CA IdentityMinder inclui uma versão do ambiente da NeteAuto ambiente que não inclui organizações. Esse ambiente do CA IdentityMinder inclui os três usuários a seguir:
- Superadmin é a conta de administrador com a função Gerente do sistema para esse ambiente do CA IdentityMinder. Como Superadmin, você pode executar todas as tarefas administrativas padrão.
Observação: para obter uma descrição das tarefas administrativas padrão, consulte o Guia de Administração.
- SelfRegUser é a conta de administrador que o CA IdentityMinder usa para ativar o autorregistro para esse ambiente do CA IdentityMinder.
- O Administrador da NeteAuto não tem privilégios quando você instala o ambiente da NeteAuto.
No entanto, você pode atribuir a função Gerenciador do grupo à conta Administrador da NeteAuto.
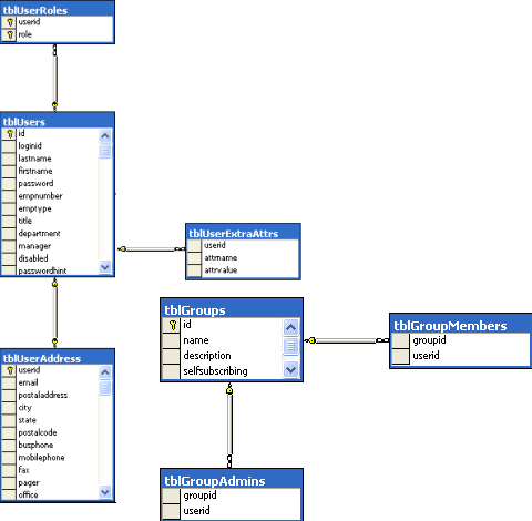
A ilustração a seguir descreve a amostra da NeteAuto para um banco de dados relacional, sem organizações:

Copyright © 2014 CA.
Todos os direitos reservados.
 
|
|