

Exemple d'environnement CA IdentityMinder › Configuration de l'exemple NeteAuto sans prise en charge d'organisation › Description de l'exemple d'environnement CA IdentityMinder
Description de l'exemple d'environnement CA IdentityMinder
Pour les bases de données Microsoft SQL Server et Oracle, CA IdentityMinder inclut une version de l'environnement NeteAuto qui n'inclut pas d'organisations. Cet environnement CA IdentityMinder inclut les trois utilisateurs suivants :
- Superadministrateur est le compte d'administrateur disposant du rôle de responsable du système pour cet environnement CA IdentityMinder. Le superadministrateur peut effectuer toutes les tâches d'administration par défaut.
Remarque : Pour obtenir une description des tâches d'administration par défaut, consultez le Manuel d'administration.
- SelfRegUser est le compte d'administrateur que CA IdentityMinder utilise pour activer l'auto-enregistrement pour cet environnement CA IdentityMinder.
- Lors de l'installation de l'environnement NeteAuto, l'administrateur NeteAuto ne dispose d'aucun droit.
Toutefois, vous pouvez affecter le rôle de gestionnaire de groupes au compte d'administrateur NeteAuto.
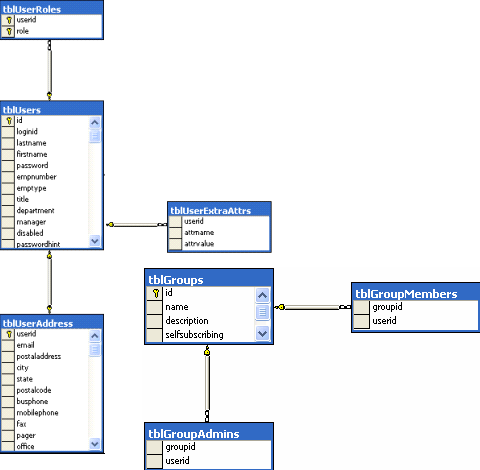
Le schéma suivant illustre l'exemple NeteAuto pour une base de données relationnelles sans organisation :

Copyright © 2014 CA.
Tous droits réservés.
 
|
|