

Entorno de CA IdentityMinder de ejemplo › Cómo configurar el ejemplo NeteAuto sin compatibilidad con organizaciones › Descripción del entorno de CA IdentityMinder de ejemplo
Descripción del entorno de CA IdentityMinder de ejemplo
Para bases de datos de Microsoft SQL Server y Oracle, CA IdentityMinder incluye una versión del entorno de NeteAuto que no incluye organizaciones. Este entorno de CA IdentityMinder incluye los tres usuarios siguientes:
- Superadmin (Superadministrador) es la cuenta de administrador con el rol de gestor del sistema para este entorno de CA IdentityMinder. Como Superadmin (Superadministrador), se pueden realizar todas las tareas de administración predeterminadas.
Nota: Para ver una descripción de las tareas de administración predeterminadas, consulte la Guía de administración.
- SelfRegUser es la cuenta de administrador que CA IdentityMinder utiliza para activar el autorregistro de este entorno de CA IdentityMinder.
- El administrador de NeteAuto no tiene privilegios cuando se instala el entorno de NeteAuto.
Sin embargo, se puede asignar el rol de gestor de grupos a la cuenta de administrador de NeteAuto.
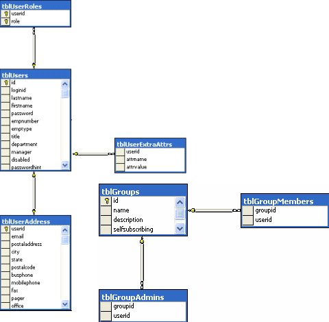
En la siguiente ilustración se describe el ejemplo de NeteAuto para una base de datos relacional sin organizaciones:

Copyright © 2013 CA.
Todos los derechos reservados.
 
|
|