示例 CA IdentityMinder 环境 › 如何配置没有组织支持的 NeteAuto 示例 › 示例 CA IdentityMinder 环境描述
对于 Microsoft SQL Server 和 Oracle 数据库,CA IdentityMinder 包括不包括组织的 NeteAuto 环境的版本。 此 CA IdentityMinder 环境包括以下三名用户:
注意:有关默认管理任务的说明,请参阅《管理指南》。
然而,您可以将组管理员角色分配给 NeteAuto 管理员帐户。
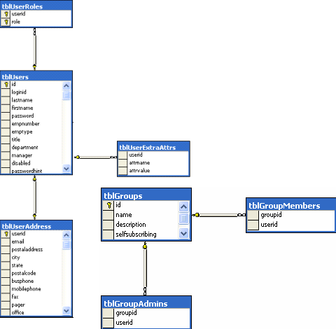
下图描述了无组织的关系数据库的 NeteAuto 示例: