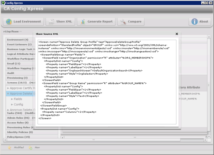
Configuration Guide › CA Identity Manager Environments › Manage Configuration › Display XML Configuration
Config Xpress can display the XML configuration for a particular component. You can study this XML file to help you understand a system.
Follow these steps:
The XML configuration appears: