Microsoft SQL Server と Oracle データベースの場合、CA Identity Manager には、組織が含まれない NeteAuto 環境のバージョンが含まれます。 この CA Identity Manager 環境には以下の 3 人のユーザが含まれます。
注: デフォルトの管理タスクについては、「管理ガイド」を参照してください。
ただし、NeteAuto 管理者アカウントにグループ マネージャ ロールを割り当てることができます。
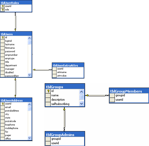
以下の図では、組織が含まれない、リレーショナル データベースの NeteAuto サンプルについて説明します。

|
Copyright © 2014 CA.
All rights reserved.
|
|