

Configuration Guide › Sample CA Identity Manager Environment › How to Configure the NeteAuto Sample without Organization Support › Sample CA Identity Manager Environment Description
Sample CA Identity Manager Environment Description
For Microsoft SQL Server and Oracle databases, CA Identity Manager includes a version of the NeteAuto environment that does not include organizations. This CA Identity Manager environment includes the following three users:
- Superadmin is the administrator account with the System Manager role for this CA Identity Manager environment. As Superadmin, you can perform all of the default admin tasks.
Note: For a description of the default admin tasks, see the Administration Guide.
- SelfRegUser is the administrator account that CA Identity Manager uses to enable self-registration for this CA Identity Manager environment.
- NeteAuto Administrator does not have any privileges when you install the NeteAuto environment.
However, you can assign the Group Manager role to the NeteAuto Administrator account.
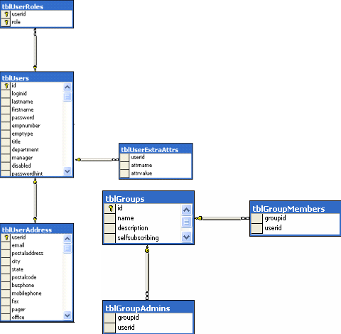
The following illustration describes the NeteAuto sample for a relational database, without organizations:

Copyright © 2014 CA.
All rights reserved.
 
|
|