Este tópico descreve como restaurar dados dos quais foi feito backup usando os seguintes modos de backup:
Observação: para obter mais informações, consulte Como funcionam as opções globais e locais de backup.
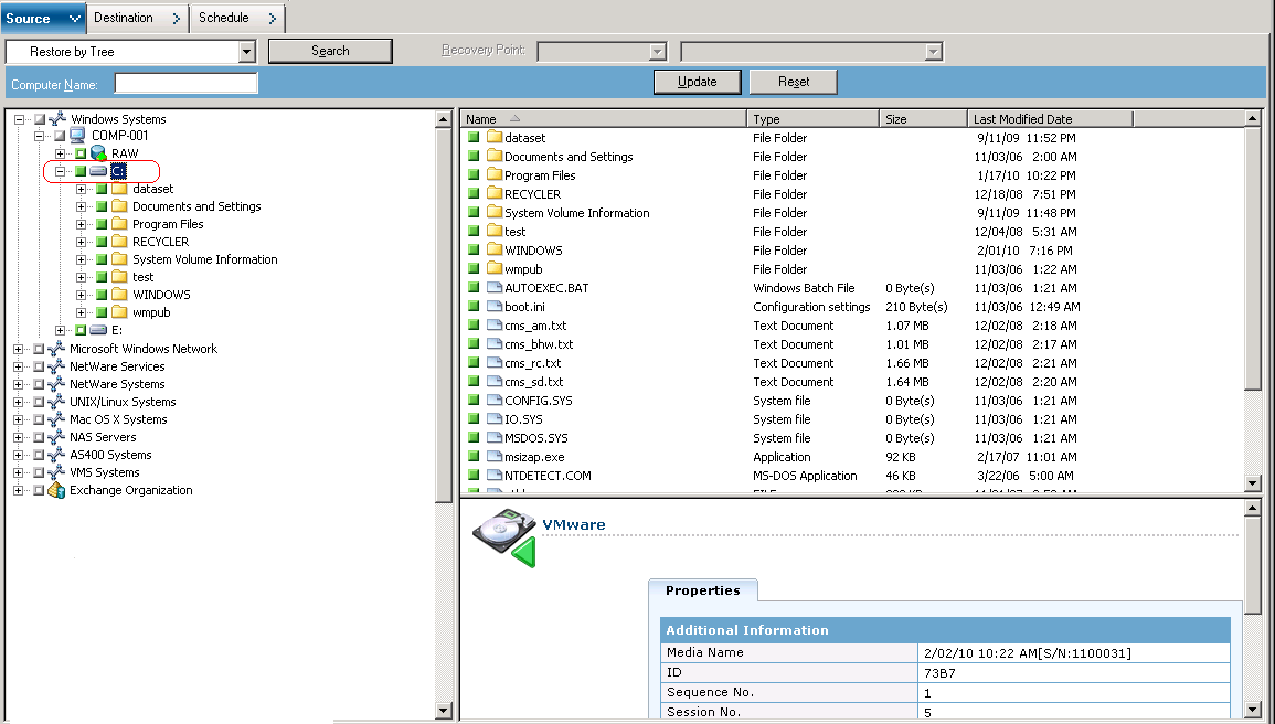
Use estas etapas para executar operações de restauração em VMs (máquinas virtuais) baseadas no disco local e baseadas na SAN. A fim de recuperar o sistema de uma falha ou clonar um sistema, é possível restaurar dados em nível de arquivo submetidos a backup em uma VM quando um arquivo for corrompido ou excluído por engano. Você de usar o mesmo processo para restaurar dados de backup no nível de arquivo que o de restauração de qualquer arquivo de agente cliente com base no Windows.
Observação: para obter mais informações sobre como restaurar dados, consulte o Guia de Administração.
Ao restaurar dados de backup no nível de arquivo, considere o seguinte:
Observação: para obter mais informações, consulte Como funcionam as opções globais e locais de backup.
Para restaurar dados com dados de detalhamento de nível de arquivo

Para restaurar arquivos em seus locais originais, o agente cliente para Windows deve estar instalado na VM. Se o agente cliente para Windows não estiver instalado na VM, é possível restaurar os dados em qualquer local e copiá-los manualmente na VM usando um compartilhamento de sistema de arquivos da rede.
Observação: ao restaurar dados com granularidade de nível de arquivo e especificar Restaurar arquivos no local original, o CA ARCserve Backup omite os arquivos do sistema Windows.
Importante: para restaurar sessões de backup com base no VMware em um local alternativo, o agente cliente para Windows deve estar em execução no sistema alternativo e esse sistema deve ser exibido sob o objeto Sistemas Windows. Se você tentar restaurar dados em um sistema que não é exibido sob o objeto Sistemas Windows, a tarefa de restauração falhará. Para restaurar dados em um local alternativo de um sistema local que está executando o sistema operacional Windows x86, adicione o sistema com um nome de host fictício e com seu endereço IP verdadeiro sob o objeto Sistemas Windows da guia Destino do Gerenciador de restauração. Em seguida, você poderá especificar o destino como o sistema local e enviar a tarefa de restauração.
Se os dados de backup foram criados a partir de um backup simples (VM integral), o CA ARCserve Backup não oferecerá suporte à opção Restaurar arquivos nos locais originais.
A caixa de diálogo Informações de segurança e de agente é aberta. Para enviar a tarefa, é necessário fornecer as credenciais de logon do sistema no qual os dados estão sendo restaurados.
O CA ARCserve Backup aplica as credenciais de segurança e a caixa de diálogo Enviar tarefa é aberta.
A tarefa é enviada.
Observação: para obter mais informações sobre como enviar tarefas, clique em Ajuda na caixa de diálogo Enviar tarefa. Para obter mais informações sobre a exibição do status da tarefa e outras tarefas relacionadas à ela, consulte o Guia de Administração.
|
Copyright © 2013 CA.
Todos os direitos reservados.
|
|