In questo argomento viene illustrato come ripristinare i dati di cui era stato eseguito il backup mediante le seguenti modalità:
Nota: per ulteriori informazioni, consultare la sezione Funzionamento delle opzioni di backup globale e di backup locale.
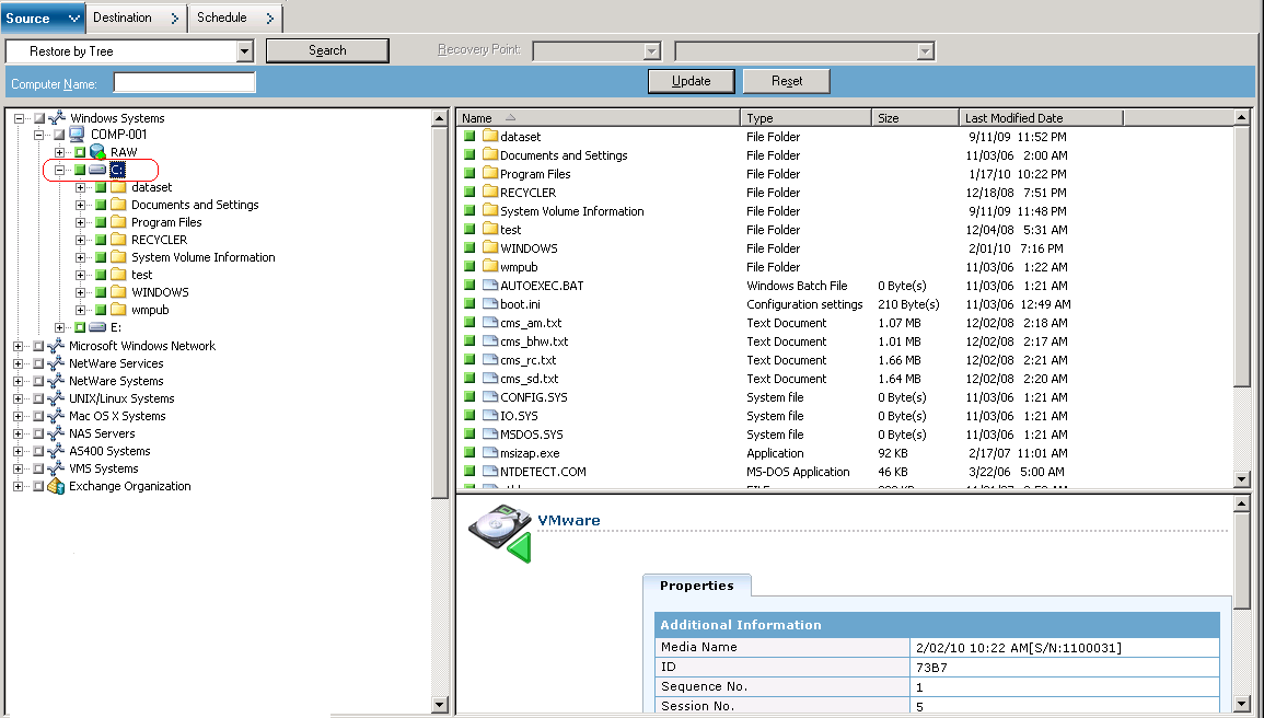
Procedere come indicato di seguito per eseguire operazioni di ripristino su computer virtuali (VM) basati su disco locale e VM basati su SAN. Il ripristino dei dati a livello di file dei quali era stato eseguito il backup su un VM, viene eseguito quando un file è danneggiato o è stato eliminato per errore, per ripristinare un sistema da un evento catastrofico oppure per clonarlo. Per ripristinare i dati di backup a livello di file si utilizza lo stesso processo usato per il ripristino di qualsiasi file agente client basato su Windows.
Nota: per ulteriori informazioni sul ripristino dei dati, consultare la Guida per l'amministratore.
Quando si ripristinano dati di backup a livello di file, prendere in considerazione gli elementi seguenti:
Nota: per ulteriori informazioni, consultare la sezione Funzionamento delle opzioni di backup globale e di backup locale.
Per ripristinare i dati con una granularità a livello di file

Per ripristinare i file nella posizione di origine, sul VM deve essere installato l'agente client per Windows. Se l'agente client per Windows non è installato sul VM, è possibile ripristinare i dati in qualsiasi posizione e quindi copiarli manualmente sul VM utilizzando una condivisione di rete di File System.
Nota: quando si ripristinano i dati con granularità a livello di file e si specifica Ripristina i file nella posizione di origine, CA ARCserve Backup omette i file di sistema Windows.
Importante: per ripristinare sessioni di backup basate su VMware in una diversa ubicazione, l'agente client per Windows deve essere eseguito sull'altro sistema e quest'ultimo deve apparire nell'oggetto di sistema Windows. Se si tenta il ripristino di dati in un sistema non visualizzato nell'oggetto sistemi Windows, il processo di ripristino non verrà eseguito correttamente. Per ripristinare i dati in una diversa ubicazione su un sistema locale in ambiente operativo Windows x86, aggiungere il sistema con un nome host fittizio e il reale indirizzo IP nell'oggetto sistemi Windows nella scheda Destinazione di Gestione ripristino. È quindi possibile specificare il sistema locale come destinazione e inoltrare il processo di ripristino.
Se i dati di backup sono stati creati da un backup raw (VM completo) del computer virtuale, l'opzione Ripristina i file nella posizione di origine non è supportata in CA ARCserve Backup.
Verrà visualizzata la finestra di dialogo Informazioni su protezione e agente. Per inoltrare il processo, è necessario specificare le credenziali di accesso per il sistema in cui si ripristinano i dati.
CA ARCserve Backup applica le credenziali di protezione e viene visualizzata la finestra di dialogo Inoltra processo.
Il processo viene inoltrato.
Nota: per ulteriori informazioni sull'inoltro dei processi, fare clic sul pulsante Guida nella finestra di dialogo Inoltra processo. Per ulteriori informazioni sulla visualizzazione dello stato dei processi e sulle altre attività correlate, consultare la Guida per l'amministratore.
|
Copyright © 2013 CA.
Tutti i diritti riservati.
|
|