

Restauration de systèmes SharePoint 2010/2013 › Restauration de niveau document vers un autre emplacement dans SharePoint 2010/2013
Restauration de niveau document vers un autre emplacement dans SharePoint 2010/2013
Utilisez le gestionnaire de sauvegarde de CA ARCserve Backup pour effectuer une restauration des données au niveau de la base de données.
Remarque : Lors de la restauration d'une batterie vers un emplacement différent et dans le cas d'une configuration de batterie suite à l'installation de SharePoint Server 2010/2013, vérifiez que les actions suivantes ont été réalisées :
Pour restaurer une collection de sites vers un emplacement différent :
- Sur la page d'accueil de CA ARCserve Backup, sélectionnez Restauration dans le menu Démarrage rapide.
La fenêtre Gestionnaire de restauration s'ouvre.
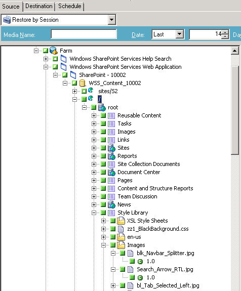
- Dans la fenêtre Gestionnaire de restauration, sélectionnez Restauration par arborescence dans la liste déroulante sous l'onglet Source.
- Dans l'arborescence de répertoires, développez l'objet Systèmes Windows, développez la batterie contenant la collection de sites, le site, la liste et l'élément de liste sous le noeud de base de données et sélectionnez l'objet de batterie.

- Cliquez avec le bouton droit de la souris sur chaque objet Batterie que vous incluez dans ce job et sélectionnez Option de l'agent pour choisir les options de restauration.
- Cliquez sur l'onglet Destination. Vous pouvez restaurer les objets de base de données dans leur autre emplacement. Pour plus d'informations sur les autres emplacements, reportez-vous à la section Dossiers de destination pour des restaurations de niveau document.

- Cliquez sur le bouton Soumettre dans la barre d'outils.
La boîte de dialogue Configuration de la restauration de l'agent SharePoint s'ouvre.

- Saisissez les informations requises dans la boîte de dialogue Configuration de la restauration de l'agent SharePoint pour une restauration de niveau document.
- Lorsque la boîte de dialogue Nom d'utilisateur et mot de passe de session s'affiche, vérifiez ou modifiez le nom d'utilisateur et le mot de passe pour le serveur de destination. Pour modifier le nom d'utilisateur ou le mot de passe, sélectionnez la session, cliquez sur Modifier, effectuez vos modifications et cliquez sur OK.
- Cliquez sur OK.
- Lorsque la boîte de dialogue Soumettre job s'affiche, choisissez d'exécuter le job immédiatement en sélectionnant Exécuter ou une date et une heure ultérieures pour l'exécution du job en cliquant sur Exécuter le.
- Entrez une description du job et cliquez sur OK.
Les collections de sites sont restaurées.
Copyright © 2013 CA.
Tous droits réservés.
 
|
|