En esta sección se explica cómo restaurar los datos de los que se realizó una copia de seguridad mediante los modos de copia de seguridad que se enumeran a continuación:
Nota: Para obtener más información,consulte Cómo funcionan las opciones de copia de seguridad local y global.
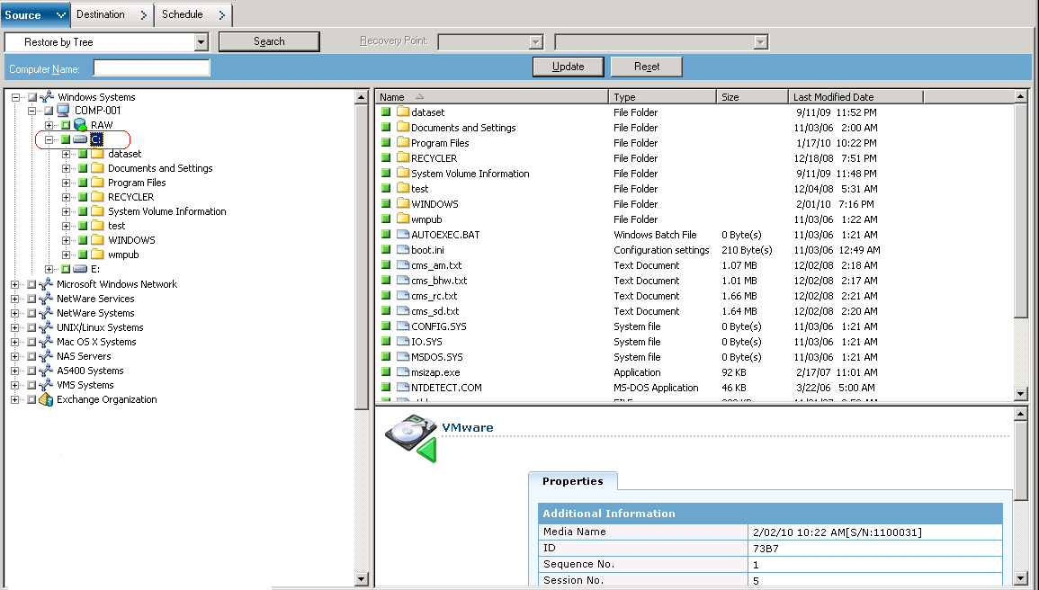
Puede utilizar estos pasos para llevar a cabo operaciones de restauración en máquinas virtuales locales basadas en discos y basadas en SAN. Cuando un archivo está dañado o se elimina por error, se deben restaurar los datos de nivel de archivo de los que se realizó una copia de seguridad en una máquina virtual para recuperar un sistema de un desastre, o para clonar un sistema. Se utiliza el mismo proceso para restaurar datos de copia de seguridad de nivel de archivo que para restaurar cualquier archivo de agente de cliente basado en Windows.
Nota: Para obtener más información acerca de la restauración de datos, consulte la Guía de administración.
Cuando restaure datos de copia de seguridad de nivel de archivo, tenga en cuenta los siguientes aspectos:
Nota: Para obtener más información,consulte Cómo funcionan las opciones de copia de seguridad local y global.
Para restaurar datos a detalle de nivel de archivo

Para restaurar archivos a su ubicación original, debe instalarse el agente de cliente para Windows en la máquina virtual. Si el agente de cliente para Windows no se encuentra instalado en la máquina virtual, puede restaurar los datos en cualquier ubicación y luego copiar los datos manualmente a la máquina virtual mediante un recurso compartido de sistema de archivos de red.
Nota: Si se restauran datos con detalle de nivel de archivo y se especifica la opción Restaurar archivos a sus ubicaciones originales, CA ARCserve Backup omitirá los archivos de sistema de Windows.
Importante: Para restaurar sesiones de copia de seguridad basadas en VMware en una ubicación alternativa, el Agente de cliente para Windows se debe estar ejecutando en el sistema alternativo y este sistema debe aparecer en el objeto Sistemas Windows. Si intenta restaurar datos en sistemas que no aparecen en el objeto Sistemas Windows, se producirá un error en la tarea de restauración. Para restaurar datos en una ubicación alternativa de un sistema local que esté ejecutando un sistema operativo Windows x86, agregue al sistema un nombre de host ficticio y su dirección IP real en el objeto Sistemas Windows de la ficha Destino del Gestor de restauración. A continuación, puede especificar el destino como el sistema local y enviar la tarea de restauración.
Si los datos de copia de seguridad se han creado desde una copia de seguridad de máquina virtual completa genérica (máquina virtual completa), CA ARCserve Backup no es compatible con la opción Restaurar archivos a sus ubicaciones originales.
Aparecerá el cuadro de diálogo Información de agente y seguridad. Para enviar la tarea, debe proporcionar las credenciales de inicio de sesión para el sistema en el que está restaurando los datos.
CA ARCserve Backup aplica las credenciales de seguridad y se abrirá el cuadro de diálogo Enviar tarea.
Se envía la tarea.
Nota: Para obtener más información sobre el envío de tareas, haga clic en el botón Ayuda del cuadro de diálogo Enviar tarea. Para obtener más información acerca de la visualización del estado de la tarea y de otras tareas relacionadas, consulte la Guía de administración.
|
Copyright © 2013 CA.
Todos los derechos reservados.
|
|