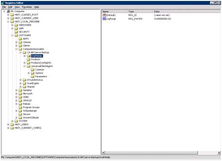
Es posible personalizar el agente mediante la modificación de las entradas de registro en la utilidad Regedit32 del sistema operativo Windows en el modo basado en archivos.
Las entradas de registro para el agente aparecen en una lista en la ventana HKEY_LOCAL_MACHINE con la siguiente clave.
SOFTWARE\ComputerAssociates\CA ARCserve Backup\OraPAAdp

SOFTWARE\Wow6432Node\ComputerAssociates\CA ARCServe Backup\OraPAAdp
Importante: Los cambios en el registro pueden afectar al modo en que se comporta el agente.
|
Copyright © 2013 CA.
Todos los derechos reservados.
|
|