La capacidad de multitransmisión aumenta la velocidad y eficacia de sus copias de seguridad permitiéndole realizar copias de seguridad de una tarea en varias cintas simultáneamente. Se pueden ejecutar procedimientos tanto en línea como sin conexión utilizando la funcionalidad de multitransmisión.
Para utilizar la función de copia de seguridad de multitransmisión, es necesario configurar las variables siguientes en util_par_file:
Nota: El archivo llamado util_par_file es un archivo de parámetros que requiere la utilidad de copia de seguridad del agente de SAP.
La ubicación predeterminada de util_par_file es la siguiente:
$CASAP_HOME(/opt/CA/ABsapagt)
Después de configurar estas variables, se determina la distribución de multitransmisión en función del número de sistemas de archivo para realizar copias de seguridad, utilizando el valor de MAXSTREAMS configurado. Para obtener más información sobre la configuración de estas variables, consulte el capítulo "Instalación de la opción".
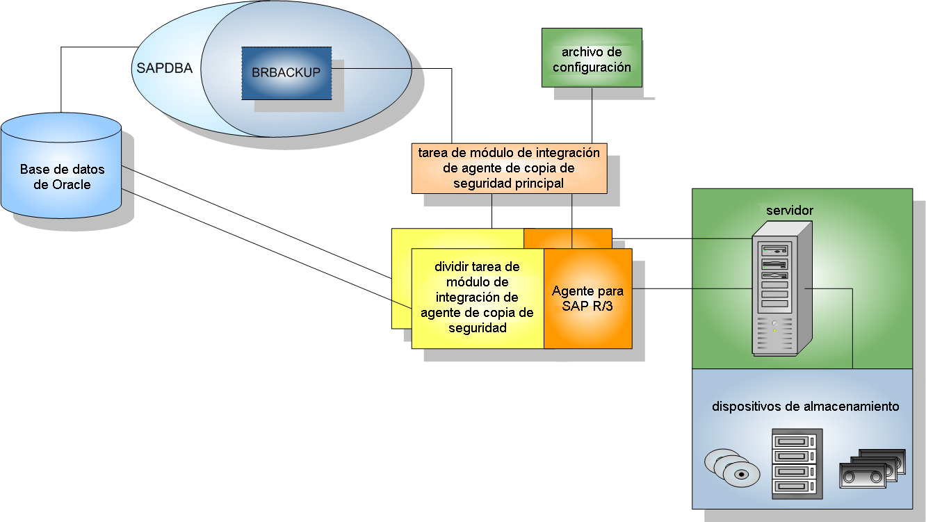
El diagrama siguiente ilustra cómo procesa la opción información ejecutando tareas paralelas, sin interrumpir otras actividades de SAP R/3:

Por ejemplo: cómo CA ARCserve Backup realiza copias de seguridad de datos de Oracle mediante la multitransmisión
El ejemplo siguiente ilustra datos de cuatro sistemas de archivo de los que se realizan copias de seguridad en dos dispositivos de almacenamiento. Como hay dos dispositivos de almacenamiento, se crean dos tareas para los cuatro sistemas de archivo. Las tareas se dividen en función del número máximo configurado en el valor de MAXSTREAMS (en este ejemplo se configura MAXSTREAMS a 2).
Una solicitud de copia de seguridad activa el proceso siguiente:
El ejemplo siguiente ilustra los datos de cuatro sistemas de archivo de los que se realizan copias de seguridad en dos dispositivos de almacenamiento:

|
Copyright © 2013 CA.
Todos los derechos reservados.
|
|