Dieses Thema beschreibt, wie Daten wiederhergestellt werden, die in folgenden Sicherungsmodi gesichert wurden:
Hinweis: Weitere Informationen finden Sie unter Funktionsweise von globalen und lokalen Sicherungsoptionen.
Anhand dieser Schritte können Sie Wiederherstellungsvorgänge auf lokalen, festplattenbasierten virtuellen Rechnern (VMs) und SAN-basierten VMs durchführen. Sie stellen Daten, die auf einer VM gesichert wurden, auf Dateiebene wieder her, wenn eine Datei beschädigt oder versehentlich gelöscht wurde, um ein System nach einem Ausfall wiederherzustellen oder um ein System zu klonen. Sie verwenden zur Wiederherstellung von Sicherungen auf Dateiebene denselben Prozess wie bei der Wiederherstellung von einer beliebigen Windows-basierten Client Agent-Datei.
Hinweis: Weitere Informationen zum Wiederherstellen von Daten finden Sie im Administrationshandbuch.
Beim Wiederherstellen von Sicherungsdaten auf Dateiebene ist Folgendes zu beachten:
Hinweis: Weitere Informationen finden Sie unter Funktionsweise von globalen und lokalen Sicherungsoptionen.
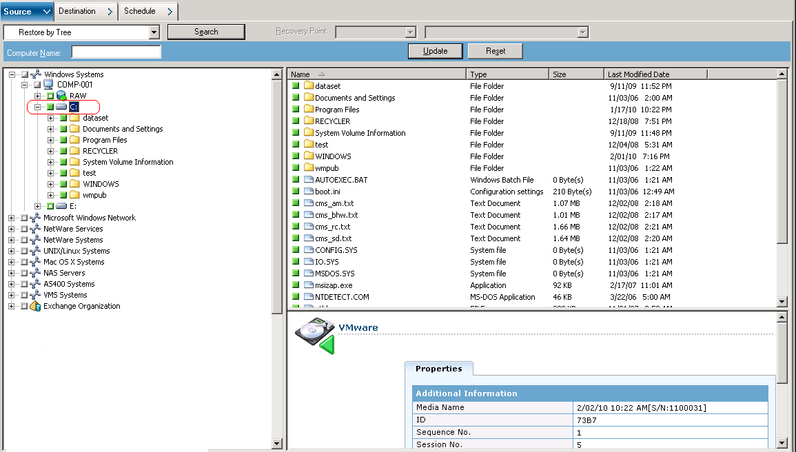
So stellen Sie Daten auf Dateiebenengranularität wieder her

Wenn Sie Dateien am ursprünglichen Speicherort wiederherstellen möchten, muss der Client Agent für Windows auf der VM installiert sein. Wenn der Client Agent für Windows auf der VM nicht installiert ist, können Sie Daten an einem beliebigen Speicherort wiederherstellen und anschließend mithilfe einer Netzwerk-Dateisystemfreigabe manuell auf den VM kopieren.
Hinweis: Wenn Sie Daten auf Dateiebenengranularität wiederherstellen und die Option "'Dateien am ursprünglichen Speicherort wiederherstellen" aktivieren, werden Windows-Systemdateien von CA ARCserve Backup ausgelassen.
Wichtig! Um VMware-basierte Sicherungssitzungen an einem alternativen Speicherort wiederherzustellen, muss der Client Agent für Windows auf dem alternativen System laufen, und das alternative System muss unter dem Objekt "Windows-Systeme" angezeigt werden. Wenn Sie versuchen, Daten auf einem System wiederherzustellen, das nicht unter dem Objekt "Windows-Systeme" angezeigt wird, schlägt der Wiederherstellungsjob fehl. Um Daten an einem alternativen Speicherort auf einem lokalen System wiederherzustellen, auf dem ein Windows-X86-Betriebssystem ausgeführt wird, fügen Sie im Wiederherstellungs-Manager auf der Registerkarte "Ziel" das System mit einem fiktiven Hostnamen und der echten IP-Adresse unter dem Objekt "Windows-Systeme" hinzu. Dann können Sie das Ziel als das lokale System angeben und den Wiederherstellungsjob übergeben.
Falls die Sicherungsdaten von einer Sicherung im Raw-Modus (vollständige VM) erstellt wurden, unterstützt CA ARCserve Backup die Option "Dateien am ursprünglichen Speicherort wiederherstellen" nicht.
Das Dialogfeld "Sicherheits- und Agent-Informationen" wird geöffnet. Um den Job zu übergeben, müssen Sie für das System, auf dem die Daten wiederhergestellt werden, Ihre Anmeldeinformationen angeben.
CA ARCserve Backup wendet Ihre Sicherheitsinformationen an, und das Dialogfeld "Job übergeben" wird geöffnet.
Der Job wird übergeben.
Hinweis: Klicken Sie im Dialogfeld "Job übergeben" auf die Schaltfläche "Hilfe", um weitere Informationen zum Übergeben von Jobs anzuzeigen. Weitere Informationen über die Anzeige des Jobstatus und andere jobbezogene Aufgaben finden Sie im Administrationshandbuch.
|
Copyright © 2013 CA.
Alle Rechte vorbehalten.
|
|