Sie können den Agenten anpassen, indem Sie im Hilfsprogramm "Regedit32" des Betriebssystems Windows die Registrierungseinträge im dateibasierten Modus anpassen.
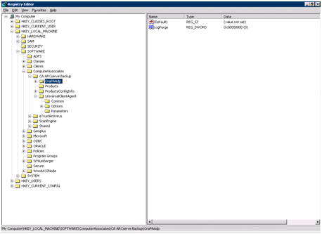
Die Registrierungseinträge des Agenten werden im Fenster "HKEY_LOCAL_MACHINE" unter dem folgenden Schlüssel angezeigt.
SOFTWARE\ComputerAssociates\CA ARCserve Backup\OraPAAdp

SOFTWARE\Wow6432Node\ComputerAssociates\CA ARCServe Backup\OraPAAdp
Wichtig! Änderungen in der Registrierung können sich darauf auswirken, wie der Agent sich verhält.
|
Copyright © 2013 CA.
Alle Rechte vorbehalten.
|
|