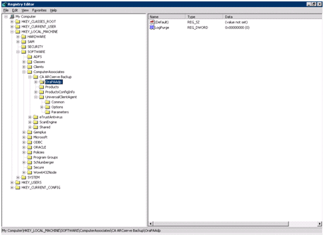
在以檔案為基礎的模式中,藉由在 Windows 作業系統的 Regedit32 公用程式中修改登錄項目,可以自訂代理程式。
代理程式的登錄項目會列在 HKEY_LOCAL_MACHINE 視窗中的下列機碼之下。
SOFTWARE\ComputerAssociates\CA ARCserve Backup\OraPAAdp

SOFTWARE\Wow6432Node\ComputerAssociates\CA ARCServe Backup\OraPAAdp
重要! 在登錄中的變更可能影響代理程式的行為。
|
Copyright © 2013 CA.
All rights reserved.
|
|