Una integración es una plantilla para conectores. Incluye todos los componentes necesarios para recopilar la información de eventos de un tipo de origen determinado: un sensor de registro, archivos XMP y de asignación de datos, así como reglas de supresión opcionales. Las integraciones las ofrece CA. Los usuarios también pueden crear sus propias integraciones.
Puede crear una integración personalizada o modificar la copia de una integración predefinida. También puede crear sus propios archivos XMP o de asignación de datos para emplearlos en integraciones personalizadas, así como integraciones almacenadas que contienen información específica de acceso a datos.
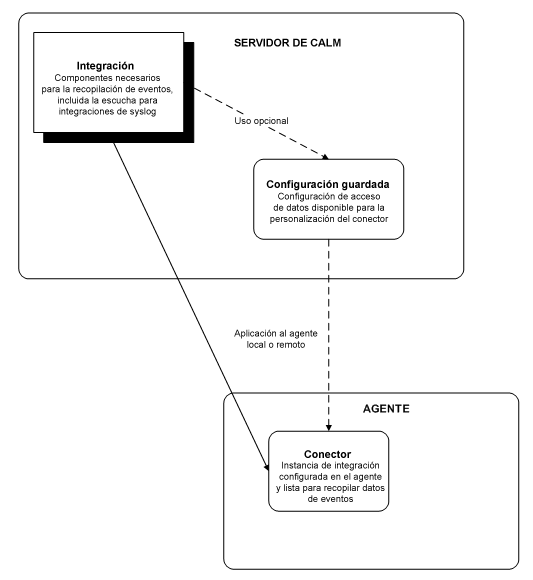
Tras analizar un evento y crear la integración necesaria, puede crear un conector mediante las configuraciones almacenadas y aplicarlo a un agente, tal y como se muestra en la ilustración siguiente:

| Copyright © 2011 CA. Todos los derechos reservados. | Enviar correo electrónico a CA Technologies acerca de este tema |