For Microsoft SQL Server and Oracle databases, Identity Manager includes a version of the NeteAuto environment that does not include organizations. This Identity Manager environment includes the following three users:
Note: For a description of the default admin tasks, see the Administration Guide.
However, you can assign the Group Manager role to the NeteAuto Administrator account.
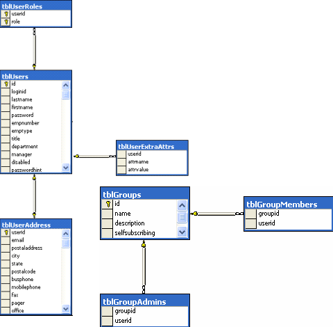
The following illustration describes the NeteAuto sample for a relational database, without organizations:

| Copyright © 2011 CA. All rights reserved. | Email CA Technologies about this topic |