L'integrazione è un modello per i connettori. Include tutti i componenti necessari alla raccolta di informazioni sugli eventi da un tipo di risorsa specifico: un sensore di registro, file XMP e DM e regole di soppressione facoltative. Le integrazioni vengono fornite da CA. Anche gli utenti possono creare le proprie integrazioni.
È possibile creare un'integrazione personalizzata o modificare la copia di una predefinita. Si possono anche creare i propri file XMP o DM da utilizzare nelle integrazioni personalizzate, oltre a integrazioni salvate contenenti specifiche informazioni di accesso ai dati.
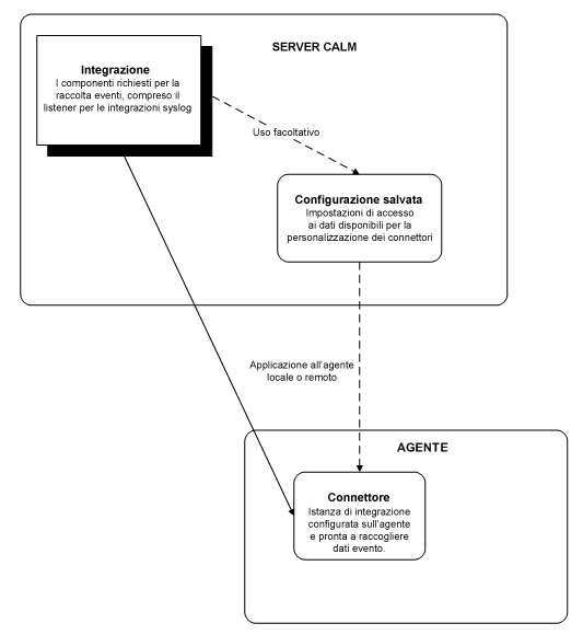
Dopo aver analizzato un evento e creato l'integrazione richiesta, è possibile creare un connettore utilizzando le configurazioni salvate e applicarlo a un agente, come mostrato nell'illustrazione seguente:

| Copyright © 2010 CA. Tutti i diritti riservati. | Contatta CA Technologies |