Logical Models › Data Model Example
Data Model Example
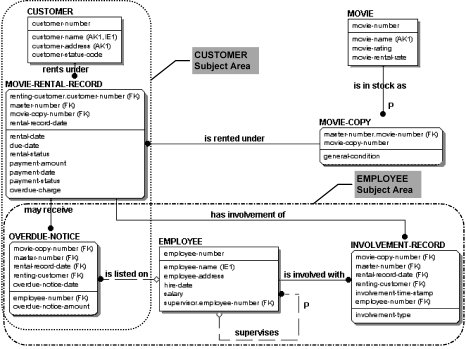
The following model of a database was constructed for a hypothetical video store and appears in the following figure:

The data model of the video store, along with definitions of the objects presented on it, makes the following assertions:
- A MOVIE is in stock as one or more MOVIE-COPYs. Information recorded about a MOVIE includes its name, a rating, and a rental rate. The general condition of each MOVIE-COPY is recorded.
- The store's CUSTOMERs rent the MOVIE-COPYs. A MOVIE-RENTAL-RECORD records the particulars of the rental of a MOVIE-COPY by a CUSTOMER. The same MOVIE-COPY may, over time, be rented to many CUSTOMERs.
- Each MOVIE-RENTAL-RECORD also records a due date for the movie and a status indicating whether or not it is overdue. Depending on a CUSTOMER's previous relationship with the store, a CUSTOMER is assigned a credit status code which indicates whether the store should accept checks or credit cards for payment, or accept only cash.
- The store's EMPLOYEEs are involved with many MOVIE-RENTAL-RECORDs, as specified by an involvement type. There must be at least one EMPLOYEE involved with each record. Since the same EMPLOYEE might be involved with the same rental record several times on the same day, involvements are further distinguished by a time stamp.
- An overdue charge is sometimes collected on a rental of a MOVIE-COPY. OVERDUE-NOTICEs are sometimes needed to remind a CUSTOMER that a movie needs to be returned. An EMPLOYEE is sometimes listed on an OVERDUE-NOTICE.
- The store keeps salary and address information about each EMPLOYEE. It sometimes needs to look up CUSTOMERs, EMPLOYEEs, and MOVIEs by name, rather than by number.
This is a relatively small model, but it says a lot about the video rental store. From it, you get an idea of what a database for the business should look like, and you get a good picture of the business. There are several different types of graphical objects in this diagram. The entities, attributes, and relationships, along with the other symbols, describe our business rules. In the following chapters, you will learn more about what the different graphical objects mean and how to use CA ERwin DM to create your own logical and physical data models.