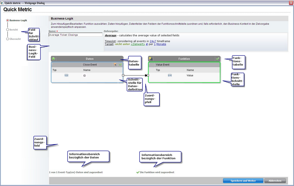
Visuelle Schnittstelle für Konfiguration der Business-Logik Der Anwender kann eine Funktion aus einem vordefinierten Satz von Funktionen auswählen und visuell die Datenfelder der erforderlichen Funktion zuweisen. Außerdem kann der Anwender zusätzliche Felder und Parameter festlegen, die sich auf die Business-Logik und den Bericht auswirken, wie: Zeitfenster und Zielwerte. Der Visuelle Business-Logik-Arbeitsbereich wird als Teil des neuen durchgängigen Business-Flow-Prozesses integriert.
Der Visuelle Business-Logik-Arbeitsbereich bietet folgende Vorteile:

| Copyright © 2012 CA. Alle Rechte vorbehalten. | Senden Sie CA Technologies eine E-Mail zu diesem Thema. |