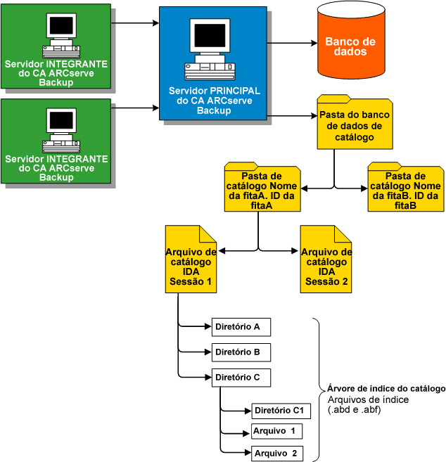
À medida que o volume de informações e dados criados aumenta, as tarefas de backup usadas para garantira a segurança deles também aumentam. Como resultado, o tempo necessário para analisar essas informações pode prolongar-se e causar um impacto negativo no desempenho e na escalabilidade do sistema.
Para resolver esse problema, sempre que o CA ARCserve Backup executa um backup, todas as informações de tarefa, sessão e mídia são carregadas em um banco de dados, enquanto um arquivo de catálogo separado é também criado sob a pasta do banco de dados de catálogo contendo apenas as informações de descrição pertinentes sobre cada sessão. Além disso, dois arquivos de índice de catálogo (.abd e .abf) correspondentes também são gerados, exibindo a estrutura de árvore dos arquivos e diretórios do arquivo de catálogo no índice. Esses arquivos de índice do catálogo são mantidos no disco e podem ser usados para procurar rapidamente o conteúdo da sessão do arquivo de catálogo a fim de localizar as informações quando necessárias.

| Copyright © 2011 CA. Todos os direitos reservados. | Enviar email à CA Technologies sobre este tópico |