Cette rubrique décrit comment restaurer des données qui ont été sauvegardées en utilisant les modes de sauvegarde ci-dessous :
Remarque : Pour obtenir plus d'informations, reportez-vous à la section Fonctionnement des options de sauvegarde globales et locales.
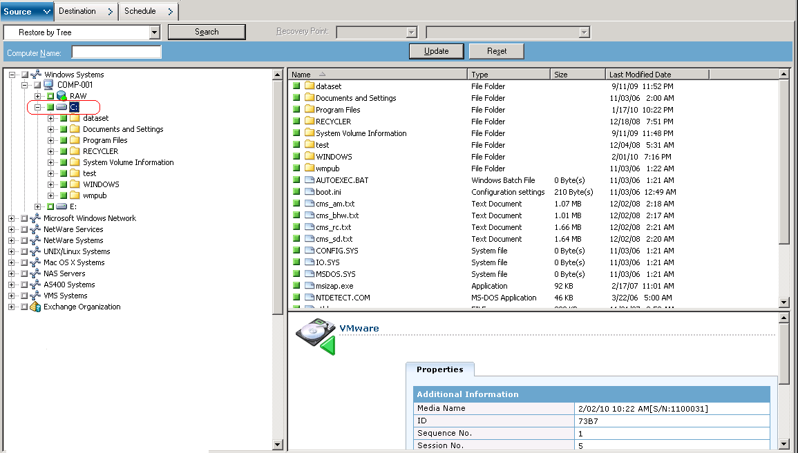
Suivez les étapes ci-dessous pour effectuer des opérations de restauration sur des ordinateurs virtuels existant sur le disque local et existant sur le réseau SAN. Vous pouvez restaurer les données de niveau fichier sauvegardées sur un ordinateur virtuel lorsqu'un fichier est corrompu ou supprimé par erreur, pour récupérer un système après un sinistre ou pour cloner un système. Vous restaurez les données de sauvegarde de niveau fichier en utilisant le même processus que pour la restauration d'un fichier d'agent Windows.
Remarque : Pour plus d'informations sur la restauration des données, consultez le Manuel d'administration.
Lorsque vous restaurez des données de sauvegarde de niveau fichier, tenez compte des éléments ci-dessous.
Remarque : Pour obtenir plus d'informations, reportez-vous à la section Fonctionnement des options de sauvegarde globales et locales.
Pour restaurer des données de niveau de précision fichier

Pour restaurer des fichiers à leur emplacement d'origine, vous devez installer l'agent client pour Windows sur l'ordinateur virtuel. Si vous ne l'installez pas, vous pouvez restaurer les données à l'emplacement de votre choix, puis les copier manuellement sur l'ordinateur virtuel à l'aide d'un partage en réseau de systèmes de fichiers.
Remarque : Lorsque vous restaurez des données de niveau de précision fichier et que vous spécifiez Restaurer les fichiers dans leur emplacement d'origine, CA ARCserve Backup omet les fichiers système Windows.
Important : Pour restaurer des sessions de sauvegarde VMware vers un autre emplacement, vous devez exécuter l'agent client pour Windows sur l'autre système et ce dernier doit apparaître sous l'objet Systèmes Windows. Si vous tentez de restaurer des données vers un système qui ne figure pas sous l'objet Systèmes Windows, le job de restauration échoue. Pour restaurer des données vers un autre emplacement sur un système local exécutant un système d'exploitation Windows x86, ajoutez le système avec un nom d'hôte fictif et sa véritable adresse IP sous l'objet Système Windows, dans l'onglet Destination du Gestionnaire de restauration. Ensuite, vous pouvez spécifier le système local comme destination et soumettre le job de restauration.
Si les données de sauvegarde ont été créées à partir d'une sauvegarde de données brutes (ordinateur virtuel complet), CA ARCserve Backup ne prend pas en charge l'option Restaurer les fichiers à leur(s) emplacement(s) d'origine.
La boîte de dialogue Informations sur l'agent et la sécurité s'affiche. Pour soumettre le job, vous devez fournir les informations d'identification du système sur lequel vous restaurez des données.
CA ARCserve Backup applique vos informations d'identification et la boîte de dialogue Soumettre le job s'ouvre.
Le job est soumis.
Remarque : Pour plus d'informations sur la soumission de jobs, cliquez sur le bouton Aide dans la boîte de dialogue Soumission du job. Pour plus d'informations sur l'affichage d'état des jobs et d'autres tâches associées aux jobs, consultez le Manuel d'administration.
| Copyright © 2012 CA. Tous droits réservés. | Envoyer un courriel à CA Technologies sur cette rubrique |