该主题说明何还原使用以下备份模式备份的数据:
注意:有关详细信息,请参阅全局和本地备份选项的工作方式。
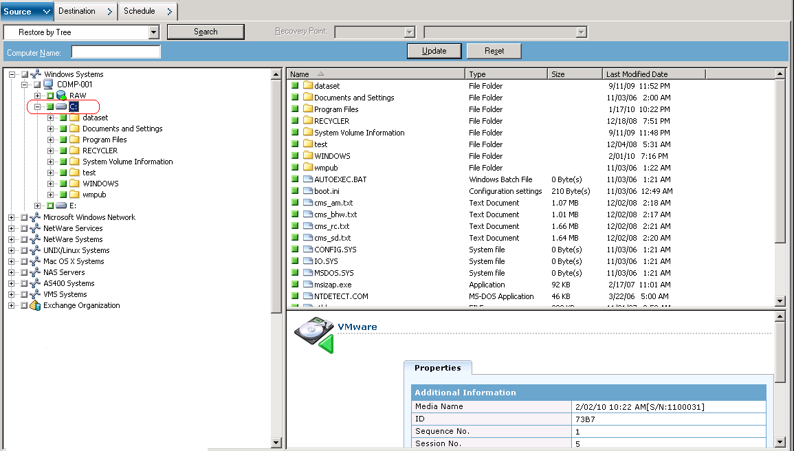
可使用以下步骤在本地基于磁盘的虚拟机 (VM) 或基于 SAN 的虚拟机上执行还原操作。 文件损毁或错误删除时,可以还原在虚拟机上备份的文件级数据,以从灾难中恢复系统或克隆系统。 使用与还原任何基于 Windows 的客户端代理文件相同的步骤来还原文件级备份数据。
注意:有关还原数据的详细信息,请参阅《管理指南》。
还原文件级备份数据时,请注意以下事项:
注意:有关详细信息,请参阅全局和本地备份选项的工作方式。
以文件级粒度数据级别还原数据

要将文件还原到其原始位置,VM 上必须安装了 Windows 客户端代理。 如果 VM 上没有安装 Windows 客户端代理,您可以先将数据还原到任意位置,然后再用网络文件系统共享手工将其复制到 VM。
注意:如果您在文件级粒度还原数据并指定“将文件还原到原始位置”,CA ARCserve Backup 将忽略 Windows 系统文件。
重要说明! 要将基于 VMware 的备份会话还原到备用位置,Windows 客户端代理必须在备用系统上运行,且该系统必须出现在 Windows 系统对象中。 如果尝试将数据还原到未在 Windows 系统对象中出现的系统,则还原作业将失败。 要将数据还原到运行 Windows x86 操作系统的本地系统上的备用位置,请将 Windows 系统对象下的系统及其虚拟主机名和真实 IP 地址添加到还原管理器的“目标”选项卡上。 然后,您可以将该目标指定为本地系统并提交还原作业。
如果备份数据是从原始(完全 VM)备份创建的,则 CA ARCserve Backup 不支持“将文件还原到原始位置”选项。
出现“安全和代理信息”对话框。 要提交该作业,必须提供您正在还原数据的系统的登录凭据。
CA ARCserve Backup 将应用您的安全凭据,且此时将打开提交作业对话框。
该作业已提交。
注意:有关提交作业的详细信息,请单击“提交作业”对话框上的“帮助”。 有关查看作业状态和其他作业相关任务的详细信息,请参阅《管理指南》。
| 版权所有 © 2012 CA。 保留所有权利。 | 就该主题发送电子邮件至 CA Technologies |